Grafana 9 Alerting: Master Email Notifications

M.Beartooth 123 views
Grafana 9 Alerting: Master Email Notifications

Grafana 9 Alerting: Master Email Notifications

Hey guys, let’s dive deep into Grafana 9 alerting and email notifications because, let’s be honest, knowing when something goes wrong is super crucial, right? Setting up alerts in Grafana 9 is a game-changer, and getting those email notifications just right means you’re always in the loop. We’ll break down how to configure Grafana to send emails when your alerts fire, ensuring you never miss a beat. This isn’t just about setting a basic alert; it’s about making sure that when critical issues pop up, the right people get the message instantly . We’ll cover everything from the initial setup of the notification channel to fine-tuning your alert rules and message formatting. So, buckle up, and let’s get your Grafana 9 alerting system humming with reliable email notifications that actually work for you.

Understanding Grafana Alerting Basics

Alright, so before we get into the nitty-gritty of Grafana 9 alerting and email notifications , let’s make sure we’re all on the same page about what alerting in Grafana actually is. Think of Grafana alerting as your vigilant watchdog. It constantly monitors your data sources, looking for specific conditions you define. When those conditions are met – say, your server CPU usage spikes above 90% for more than five minutes, or a critical service starts returning errors – Grafana doesn’t just sit there. It triggers an alert . This alert then needs to go somewhere, and that’s where notification channels come in. For many of us, email is the go-to for getting these alerts. Grafana 9 has really refined its alerting engine, making it more robust and easier to manage. It moved away from the older, separate alerting system to a more unified approach integrated directly into the Grafana backend. This means fewer moving parts and a more streamlined experience. The core idea is that you define what to alert on (your query and condition), when to alert (the threshold and duration), and where to send the notification (your chosen channel). We’re focusing on the ‘where’ for email here, but it’s important to remember that the ‘what’ and ‘when’ are just as critical for effective alerting. A poorly defined alert rule will lead to either missed issues or a flood of annoying, non-actionable notifications. So, while we’re excited about getting those emails, remember that the foundation is a solid alert rule. We’ll be touching on how to make those alert messages informative, which is key to making your email notifications useful. Keep in mind that Grafana 9’s alerting is powerful, but its effectiveness hinges on proper configuration of both the alert rules and the notification channels. This guide aims to empower you to master both, with a special emphasis on ensuring your email notifications are delivered and informative.

Setting Up Email Notification Channels in Grafana 9

Now for the fun part, guys – getting Grafana 9 alerting and email notifications hooked up! To send emails, you first need to tell Grafana how to send them. This is done through configuring a ‘Notification Channel’. Think of this channel as the specific mailbox where your Grafana alerts will be dropped. In Grafana 9, this is pretty straightforward. You’ll navigate to the Alerting section, then to Notification Channels. Here, you’ll click ‘New channel’. You’ll see a bunch of options, but we’re focusing on the ‘Email’ type. You need to provide a name for this channel – something descriptive like ‘Critical Alerts Email’ or ‘DevOps Team Mail’. Then comes the crucial part: the SMTP (Simple Mail Transfer Protocol) settings. This is where you tell Grafana how to connect to your email server. You’ll need your SMTP server address (e.g., smtp.gmail.com or your company’s mail server), the port it uses (commonly 587 for TLS or 465 for SSL), and whether to use encryption (TLS/SSL). Crucially , you’ll also need to enter the username and password for an email account that Grafana will use to send emails from . This account needs to have permission to send emails through your specified SMTP server. For services like Gmail, you might need to enable ‘less secure app access’ or, more commonly and securely, generate an ‘app password’ specifically for Grafana. This is a critical security step. If you’re using an internal mail server, you’ll use its credentials. Once you’ve entered these details, you can test the connection. Grafana provides a handy ‘Test’ button. Clicking this will send a test email to a specified address, confirming your settings are correct. If the test fails, double-check your SMTP server, port, encryption settings, and credentials – these are the most common culprits. Don’t forget to set a default recipient address if you want all alerts from this channel to go to a specific email by default, though you can override this when you set up individual alert rules. Saving this channel is the first major step towards getting those alerts out via email. Without a correctly configured email channel, Grafana simply won’t know where to send your precious alert notifications. Remember to store your SMTP credentials securely and consider using dedicated email accounts for sending alerts to maintain good security practices and avoid potential spam filtering issues. This setup is foundational for any effective alerting strategy relying on email.

Creating and Configuring Alert Rules for Email

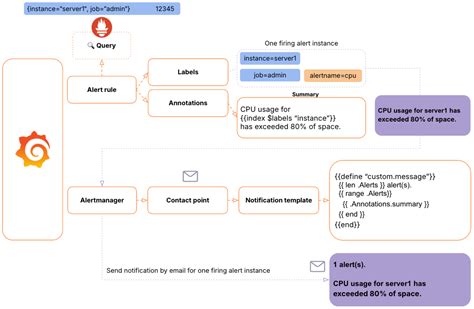
Okay, you’ve got your email channel set up, which is awesome! Now, let’s talk about what triggers those emails using Grafana 9 alerting and email notifications . This is where you define your alert rules. An alert rule in Grafana tells it to evaluate a specific query against your data source at regular intervals and to fire an alert when certain conditions are met. You can create these rules directly from your dashboards by clicking on a panel and selecting ‘Edit’ -> ‘Alert’. Or, you can manage them globally in the Alerting section. When you create a new alert rule, you’ll be prompted to define several key components. First, you need to specify the data source and the query . This is the heart of your alert – what data are you monitoring? Next, you define the ‘Condition’. This is where you set the threshold. For example, IS ABOVE 80 for CPU usage or IS BELOW 5 for free disk space. You can also use functions like last() , avg() , sum() to aggregate your data before checking the condition. Grafana 9 allows for more complex conditions, including combining multiple queries and conditions, which is super powerful for intricate monitoring scenarios. Crucially, you’ll link this alert rule to your previously created Email Notification Channel . This is typically done in the ‘Notifications’ or ‘Send to’ section of the alert rule configuration. You can select your ‘Critical Alerts Email’ channel (or whatever you named it) here. You can also set additional recipients, CC, and BCC addresses directly within the alert rule, which is super handy for ensuring the right people get notified. Don’t forget to configure the evaluation interval . This is how often Grafana checks if the condition is met. A common interval might be every 1 minute or 5 minutes, depending on how quickly you need to react. Also, consider the ‘For’ duration. This means the condition must be true for a specified period (e.g., 5m ) before the alert fires. This prevents flapping alerts – those that trigger and resolve rapidly due to temporary glitches. When an alert fires, Grafana sends a notification. You can customize the message that gets sent with the alert. This is vital for making your email notifications actionable. Use template variables like {{ $values.my_query.Value }} to include dynamic data from your alert into the email. For instance, you could include the current CPU usage, the server name, and the timestamp. A well-crafted alert message tells the recipient exactly what’s wrong and where, so they can act fast. Think about severity levels too. You might have different rules for ‘critical’ vs. ‘warning’ alerts, potentially sending them to different email groups or having different ‘For’ durations. Mastering alert rules is what turns Grafana from a dashboard into a proactive monitoring system. Make sure your conditions are specific, your thresholds are sensible, and your notification settings are perfectly aligned with your chosen email channel.

Customizing Alert Messages for Email

So, we’ve set up our email channel and defined our alert rules. Now, let’s make sure those Grafana 9 alerting and email notifications actually say something useful when they arrive in your inbox. A generic alert email is pretty much useless; it just creates noise. Customizing the alert message content is paramount for effective incident response. Grafana 9 offers powerful templating capabilities that allow you to inject dynamic data directly into your email notifications. When you’re configuring an alert rule, you’ll find options to define the ‘Subject’ and the ‘Message’ body for your notifications. This is where the magic happens. You can use Go templating syntax to pull information from your alert query, the alert state, and even external data sources. For example, a really basic subject line might just be {{ .Status | toUpper }}: {{ .Labels.alertname }} . This would result in emails like ALERTING: High CPU Usage or RESOLVED: Disk Space Low . But we can do so much better! We can include specific values from the alert . If your query returns a value, you can reference it using {{ with .Values.my_query_alias }}...{{ end }} . So, you might have a message like: “ Alert: High CPU Usage Detected on {{ .Labels.instance }} .

Current CPU Usage: {{ .Values.query_alias.Value | printf “%.2f” }}% .

Threshold breached at: {{ .StartsAt }} .

This alert has been firing for: {{ .EndsAt | since }} .

Check the dashboard for more details: {{ .DashboardURL }} ”. This level of detail is gold! It tells the recipient not just that there’s a problem, but what the problem is, where it is, how bad it is, and where to go for more information. You can also include links to your Grafana dashboard . The template variables {{ .DashboardURL }} and {{ .PanelURL }} are incredibly useful for this. This allows the recipient to jump directly from their email to the relevant visualization in Grafana, enabling faster diagnosis. Consider using different templates for different alert severities . A critical alert might include more urgent language and direct contact information, while a warning alert might be more informational. Don’t forget about the {{ .Alerts }} object . This is a list of all alerts currently firing for this rule, which can be useful if your rule triggers for multiple entities simultaneously. For instance, you could iterate through them to list all affected servers. Practice makes perfect here . Experiment with different template variables and structures. Send yourself test notifications and refine the message until it’s clear, concise, and actionable. A well-tempered alert message is the difference between a notification that gets ignored and one that prompts immediate, effective action. It’s all about providing context and making it easy for your team to understand and resolve issues quickly. With Grafana 9, you have the tools to make your email alerts truly smart and informative.

Troubleshooting Common Email Notification Issues

Even with the best setup, Grafana 9 alerting and email notifications can sometimes hit a snag. Guys, troubleshooting is part of the process! If you’re not receiving emails when your alerts fire, don’t panic. Let’s walk through the most common culprits. First, re-check your SMTP settings . This is, by far, the most frequent reason for failure. Go back to your Notification Channel settings and meticulously verify the SMTP server address, port, username, password, and encryption settings (TLS/SSL). Even a tiny typo can break the connection. Remember that many email providers, like Gmail, have specific requirements for app passwords or security settings that need to be enabled. If you recently changed your email password, you’ll need to update it in Grafana too. Next, verify the email account’s permissions . The email account you’ve configured in Grafana must have the authorization to send emails through the specified SMTP server. Some corporate mail servers have strict relay restrictions. Check Grafana’s system logs . Grafana logs provide invaluable insights into what’s happening behind the scenes. Look for entries related to email sending or notification failures. These logs often contain specific error messages from the SMTP server that can pinpoint the exact problem. You can usually find these logs in the Grafana installation directory or accessible via systemd journal if you’re running Grafana as a service. Test the email channel thoroughly . Use the ‘Test Send Email’ button within the Notification Channel settings. If this test email doesn’t arrive, the issue lies in the fundamental connection and authentication, not in your alert rules. Examine your alert rule configuration . Ensure the alert rule is actually firing. Check its status in the ‘Alerting’ -> ‘Alert rules’ section. If the rule is in an ‘OK’ state, it won’t send notifications. If it’s firing, check that it’s correctly associated with your email notification channel. Sometimes, an alert rule might be configured to send notifications to a different channel by mistake. Look at your spam/junk folder . Seriously, guys, it happens! Sometimes, legitimate emails from automated systems can be flagged as spam. Check the inbox of the recipient and any specific addresses you’ve set up in the CC or BCC fields. Firewall or network issues can also block Grafana from reaching your SMTP server. Ensure that the Grafana server can make outbound connections on the configured SMTP port. If you’re in a corporate environment, your network administrator might need to whitelist the Grafana server’s IP address or the SMTP port. Finally, ensure Grafana itself is running correctly . While less common for email issues specifically, any underlying problems with the Grafana service could indirectly affect its ability to process and send notifications. By systematically checking these points, you can usually isolate and fix most common problems preventing your Grafana 9 alerts from reaching your inbox via email. It’s all about methodical investigation!.

Best Practices for Grafana Alerting Email

To wrap things up, let’s talk about making your Grafana 9 alerting and email notifications not just functional, but great . Following some best practices will ensure you’re getting the most out of your alerting system without drowning in unnecessary noise. Keep your alert rules focused and specific . Avoid overly broad conditions that might trigger too often. Each alert rule should ideally monitor a single, critical metric or condition. This makes troubleshooting easier and ensures that when an alert does fire, it’s actionable. Use clear and concise alert names . A well-named alert rule (e.g., High_CPU_Usage_Web_Server_01 ) is immediately understandable, both in the alert list and in the notification itself. Leverage templating for informative messages . As we discussed, don’t send generic alerts. Use template variables to include crucial context like server names, current metric values, thresholds, and links to relevant dashboards. This empowers recipients to act quickly. Define appropriate thresholds and durations . Set your alert conditions and ‘for’ durations thoughtfully. Too sensitive, and you’ll get alert fatigue. Not sensitive enough, and you’ll miss critical issues. Regularly review and adjust these based on your system’s behavior. Segment your notifications . Not all alerts are equal. Use different notification channels or alert rules to send critical alerts to your on-call team, warnings to a general channel, and informational alerts elsewhere. This ensures the right people are notified with the appropriate level of urgency. Regularly test your alerting setup . Periodically trigger test alerts or simulate failure conditions to ensure your email notifications are still being sent correctly and that the content is as expected. Don’t wait for a real outage to discover your alerting is broken! Maintain a clean notification channel list . Remove old or unused email channels to avoid confusion. Ensure that the SMTP credentials are kept up-to-date and secure. Document your alerting strategy . Keep a record of what you are alerting on, why, and who should be notified. This is invaluable for new team members and for auditing purposes. Consider integrations . While email is common, explore other Grafana notification integrations like Slack, PagerDuty, or Opsgenie for more sophisticated incident management workflows, especially for critical alerts. However, for simple, widespread notification, email remains a solid choice. By implementing these best practices, you’ll transform your Grafana 9 alerting from a basic notification system into a robust, reliable, and actionable component of your operations. Happy alerting, guys!